Übungsunterlagen 2020 / 2021
Übungsaufgabe 3
Blumenbestellung
Leistungsstufe: Einsteiger
Dauer insgesamt ca. 20 bis 30 Minuten
Die Übung kann an verschiedenen Stellen für Pausen unterbrochen werden.
Starten Sie Bp Event und melden sich als
Benutzer: Carolin
Passwort: cf
an. Carolin Fleiß arbeitet in der Bankettabteilung und muss Blumen für einen Stammgast, Frau Liselotte Käferchen bestellen. Frau Käferchen ist auch die Rechnungsempfängerin.
Ziel der Übung:
- Eine neue Adresse mit Ansprechpartner anlegen
- Eine Briefvorlage nutzen
- Eine Adresse über die Zwischenablage einfügen
- Eine Bestellung senden
Ziel 1 Eine neue Adresse anlegen
Mit Abschluss dieser Aufgabe haben Sie die Adresse des Lieferanten mit Ansprechpartner angelegt und die Kategorie Lieferant vergeben.
Folgende Anschrift hat Carolin vom Lieferanten:
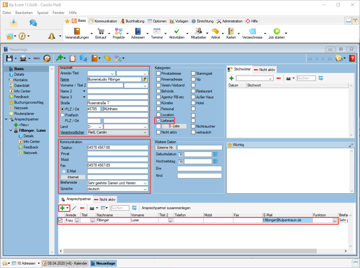
Name: Blumenstudio Filbinger
Straße: Rosenstraße 7
PLZ Ort: 45785 Mühlheim
Telefon: 04578 4567-88
Fax: 04578 4567-89
Ansprechpartner: Frau Luise Filbinger
E-Mail:
1. Legen Sie eine neue Lieferantenadresse an
- Gehen Sie zu
Basis > 
Adressen >
Neuanlage. - Geben Sie die oben stehenden Daten in die jeweiligen Felder des Eingabefensters der Adresse ein.
- Aktivieren Sie den Haken der Kategorie Lieferant.
2. Legen Sie den Ansprechpartner an
- Klicken Sie auf
bei
Ansprechpartner im unteren Bereich des Eingabefensters. - Um den Ansprechpartner als Hauptansprechpartner der Adresse anzugeben, aktivieren Sie den Haken in der Spalte vor Anrede.
- Geben Sie die Daten von Luise Filbinger in die entsprechenden Spalten ein.
- Speichern Sie die Adresse über
.
Ziel 2 Eine Bestellung anlegen
Mit Abschluss dieser Aufgabe haben Sie eine Briefvorlage gewählt und angepasst.
1. Legen Sie einen Brief an
- Um einen neuen Brief zu erstellen, klicken Sie auf
in der horizontalen Werkzeugleiste der Adresse und wählen
Brief | E-Mail >
Filbinger, Luisa >
Blumenbestellung bei Blumenstudio. Das Eingabefenster der Brief Neuanlage öffnet sich. - Geben Sie im Betreff „Blumenbestellung für Frau Käferchen“ ein.
- Ergänzen Sie den Text in der Mitte mit folgenden Informationen:
Datum: nächster Tag
Wert: 25,- €
Uhrzeit: 16:30 Uhr
Farben: orange und rot
Text: Alles Gute zum Geburtstag
2. Öffnen Sie die Adresse von Frau Käferchen
- Suchen Sie die Adresse von Frau Käferchen mit dem Tastaturkürzel F10 oder über die Adresssuche und öffnen diese.
- Um die Adressdaten von Frau Käferchen in die Zwischenablage zu kopieren, klicken Sie auf
in der horizontalen Werkzeugleiste. - Klicken Sie auf den kleinen Pfeil
bei
und wählen
Speichern und schließen.
3. Fügen Sie die Adresse von Frau Käferchen in den Brief ein
- Um die Adressdaten in die Briefvorlage einzufügen, setzen Sie den Cursor hinter den Text „die Rechnungsanschrift ist“ und drücken die Tastaturkürzel Strg + V.
- Die Daten aus der Zwischenablage werden automatisch eingefügt.
Ziel 3 Versenden Sie die Bestellung
Mit Abschluss dieser Aufgabe haben Sie die Bestellung per E-Mail versandt.
- Um aus dem Brief automatisch eine E-Mail zu generieren, klicken Sie in der horizontalen Werkzeugleiste auf Erstellen als

>
E-Mail. - Die E-Mail übernimmt automatisch die E-Mail Adresse von Frau Filbinger.
- Korrigieren Sie Ihre Eingaben bei Bedarf.
- Senden Sie die E-Mail über
.
Hinweis: Im Rahmen dieser Übungsaufgabe die E-Mail bitte nicht versenden. - Klicken Sie auf den kleinen Pfeil
bei
und wählen
Speichern und schließen.
Lesen Sie mehr zum Thema E-Mails schreiben
Ziel der Übungsaufgabe 3 erreicht:
- Eine neue Adresse mit Ansprechpartner angelegt
- Eine Briefvorlage genutzt
- Adressdaten über die Zwischenablage eingefügt
- Eine Bestellung gesendet
Herzlichen Glückwunsch!



