Übungsunterlagen 2020 / 2021
Übungsaufgabe 7
Arbeiten mit Adressen
Leistungsstufe: Fortgeschritten
Dauer insgesamt ca. 50 bis 60 Minuten
Die Übung kann an verschiedenen Stellen für Pausen unterbrochen werden.
Starten Sie Bp Event und melden sich als
Benutzer: Carolin
Passwort: cf
an. Carolin Fleiß arbeitet in der Bankettabteilung eines Privathotels. Für eine Werbeaktion wurden Adressen recherchiert und müssen im Bp Event angelegt werden. An die jeweiligen Ansprechpartner dieser Adresse soll eine Serien-E-Mail versendet werden. Zwischendurch klingelt hin und wieder das Telefon, Kontaktnotizen müssen angelegt werden und es müssen Rückrufbitten von Kunden an Kollegen weitergeleitet werden.
Ziel der Übung:
- Adressen mit Ansprechpartner anlegen und kategorisieren
- Eine Serienbriefvorlage erstellen
- Adressen selektieren und Serien- E-Mail versenden
- Adressen suchen, Kontaktnotiz anlegen und Informationen weiterleiten
- Einen Kundenrabatt hinterlegen
- Eine Rechnung aus der Vergangenheit finden
Ziel 1 Adressen mit Ansprechpartner anlegen und kategorisieren
Mit Abschluss dieser Aufgabe haben Sie die recherchierten neuen Adressen mit Ansprechpartnern angelegt, Kategorien zugewiesen und ein Stichwort vergeben.
Folgende Adressen hat Carolin online recherchiert:
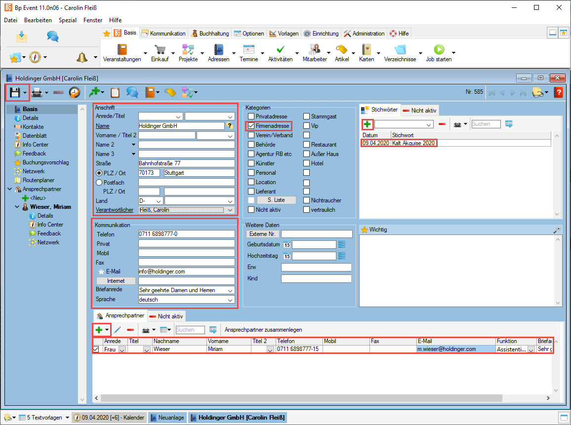
Firmenadresse
Holdinger GmbH
Bahnhofstraße 77
70173 Stuttgart
Tel: 0711 6898777-0
E-Mail:
Ansprechpartner:
Frau Miriam Wieser
Tel: 0711 6898777-15
E-Mail:
Funktion:
Assistentin der Geschäftsführung
Firmenadresse
Hucker GmbH
Greifengasse 5
70184 Stuttgart
Tel: 0711 55334-0
E-Mail:
Ansprechpartner:
Herr Joachim Heilmann
Tel: 0711 55334-15
E-Mail:
Funktion:
Vertriebsleiter
Firmenadresse
Mahler GmbH
Mühlenweg 17
70437 Stuttgart
Tel: 0711 3664-0
E-Mail:
Ansprechpartner:
Frau Jasmin Mahler
Tel: 0711 3664-11
E-Mail:
Funktion:
Geschäftsführerin
Privatadresse
Katharina Klieber
Birkenweg 27
70197 Stuttgart
Tel: 0711 12356
Mobil: 0152 3665544
E-Mail:
Privatadresse
Wolfgang Sauber
Nelkenweg 18
70199 Stuttgart
Tel: 0711 5553366
Mobil: 0171 3688544
E-Mail:
Privatadresse
Matthias Sommer
Kleiberring 26
70199 Stuttgart
Tel: 0711 21796
Mobil: 0162 3677544
E-Mail:
1. Legen Sie die Firmenadressen an
- Gehen Sie zu
Basis >
Adressen >
Neuanlage. - Geben Sie die oben stehenden Daten in die jeweiligen Felder des Eingabefensters der Adresse ein.
Hinweis: bei Firmenadressen wird keine Anrede eingegeben. - Aktivieren Sie den Haken der Kategorie Firmenadresse.
- Um die Adressen später zuordnen zu können, geben Sie das Stichwort „Kalt Akquise 2020“ über
im rechten Bereich des Eingabefensters ein.
Alternativ können Sie die Auswahlliste um das Stichwort erweitern und dann auswählen.
2. Legen Sie die Ansprechpartner an
- Klicken Sie auf
bei
Ansprechpartner im unteren Bereich des Eingabefensters. - Um den Ansprechpartner als Hauptansprechpartner der Adresse anzugeben, aktivieren Sie den Haken in der Spalte vor Anrede.
- Geben Sie die Daten des Ansprechpartners in die entsprechenden Spalten ein.
- Speichern Sie die Adresse über
.
3. Legen Sie die Privatdressen an
- Gehen Sie zu
Basis >
Adressen >
Neuanlage. - Geben Sie die oben stehenden Daten in die jeweiligen Felder des Eingabefensters der Adresse ein.
Hinweis: Bei Privatadressen muss die Anrede eingegeben werden. - Aktivieren Sie den Haken der Kategorie Privatadresse.
- Um die Adressen später zuordnen zu können, vergeben Sie das Stichwort „Kalt Akquise 2020“ über
im rechten Bereich des Eingabefensters.
Lesen Sie mehr zum Thema Adressen und Ansprechpartner
Ziel 2 Eine neue Serienbriefvorlage erstellen
Mit Abschluss dieser Aufgabe haben Sie eine bestehende Textvorlage kopiert und den Werbetext eingefügt.
Folgenden Text hat Carolin von der Werbeagentur per E-Mail erhalten:
Tagungen & Feste feiern in Stuttgart
-„Genuss – das ist es, was in allem gesucht wird“-
Für eine Konferenz, eine Tagung, ein Seminar, ein Firmen- und Verbandsevent oder eine Modenschau in Stuttgart sowie für Hochzeiten, Familienfeiern und private Feste stehen wir Ihnen individuelle Räumlichkeiten und ein kompetentes Team zur Verfügung.
Besuchen Sie uns doch einfach zu einem unserer berühmten Sonntagsbrunches und lassen sich verwöhnen.
Wir freuen uns auf Sie!
1. Kopieren Sie eine bestehende Serienbriefvorlage
- Gehen Sie zu
Vorlagen >
Textvorlagen >
Suchen. - Klicken Sie auf Gruppe/Art, wählen Serienbriefe,
Übernehmen die Auswahl und bestätigen mit
Suchen. Eine Liste an Serienbriefvorlagen öffnet sich. - Markieren Sie die Vorlage Mailing Kaltadressen für Partyservice mit Linksklick.
- Um diese Vorlage zu kopieren, klicken Sie auf
in der horizontalen Werkzeugleiste. Die Kopie der Serienbriefvorlage öffnet sich.
2. Passen Sie die Daten an
- Ändern Sie den Namen in „Kalt Akquise 2020“.
- Ändern Sie den Brief-Betreff in „Lassen Sie sich verwöhnen“.
- Um feste Datenbankbezüge anzuzeigen, klicken Sie auf
in der horizontalen Werkzeugleiste des Eingabefensters. Diese werden im Text grau hinterlegt und dürfen nicht verändert werden. - Kopieren Sie den oben stehenden Text der Werbeagentur.
- Um den Text in die Vorlagen einzufügen, markieren Sie den vorhandenen Text zwischen Anrede und Grußformel und fügen den kopierten Text mit der Tastenkombination Strg + v ein.
- Korrigieren Sie das Layout und setzen Umbrüche bei Bedarf.
- Speichern Sie über
und schließen die Vorlage.
Ziel 3 Die Adressen aufrufen und E-Mail versenden
Mit Abschluss dieser Aufgabe haben Sie die erweiterte Adresssuche genutzt, die Adressen für das Mailing selektiert und die Serien- E-Mail versendet.
1. Suchen Sie die Adressen
- Gehen Sie zu
Basis >
Adressen >
Suchen. Das Eingabefenster der Adresssuche öffnet sich. - Klicken Sie auf
Erweiterte Suche unten links im Eingabefenster. - Um die Adresssuche einzugrenzen, geben Sie bei Stichwort „Kalt Akquise 2020“ ein und bestätigen Ihre Eingabe mit
Suchen. - Die Liste mit den Adressen der entsprechenden Stichworte öffnet sich.
2. Versenden Sie die E-Mail
- Klicken Sie auf den kleinen Pfeil bei Aktionen auf der Liste in der horizontalen Werkzeugleiste.
- Wählen Sie Serien- E-Mail senden.
- Die Liste der möglichen Serienbriefvorlagen öffnet sich.
- Wählen Sie die Vorlage Kalt Akquise 2020 und bestätigen die Auswahl mit
Übernehmen. - Die Meldung „Wollen Sie wirklich x E-Mails senden“ bestätigen Sie bitte im Rahmen dieser Übung mit Nein.
3. „Löschen“ Sie eine Adresse
Adressen können von Bp Event-Benutzern nicht aus der Datenbank gelöscht werden, sie können aber als nicht aktive Datensätze gekennzeichnet werden und werden somit in der normalen Suche nicht mehr angezeigt.
- Öffnen Sie die Adresse von Herrn Wolfgang Sauber.
- Setzen Sie bei Kategorien den Haken Nicht aktiv.
- Speichern Sie über
und schließen die Adresse.
Lesen Sie mehr zum Thema Serien- E-Mail
Ziel 4 Adresse suchen und Kontaktnotiz anlegen
Mit Abschluss dieser Aufgabe haben sie eine Adresse aufgerufen, eine Kontaktnotiz angelegt, der Bankettleitung die Informationen per interner Nachricht gesendet und eine Erinnerung für den Rückruf erstellt.
Das Telefon im Veranstaltungsbüro klingelt. Anruf von Herrn Dr. Karim Hesali.
Herr Dr. Hesali würde gerne einen Raum reservieren für die Taufe seiner kleinen Tochter Emma. Die Taufe findet am Sonntag, TT.MM.JJJ statt. Sie sind ungefähr 15 Personen und würden gerne den roten Saal haben, ist der noch frei?
Bitte RR von der Bankettleitung. Herr Hesali ist morgen zwischen 10 und 11 Uhr auf dem Festnetz erreichbar.
1. Suchen Sie die Adresse
- Gehen Sie zum Reiter
Basis und klicken auf den kleinen Pfeil
bei
Adressen und klicken auf
Suchen >
Adressen. - Alternativ starten Sie die Suche mit dem Tastaturkürzel F10.
- Geben Sie bei Suchworte die Anfangsbuchstaben, also „Hesa“ ein und bestätigen mit der Enter Taste.
- Wählen Sie die entsprechende Adresse mit Doppelklick.
- Das Eingabefenster der Kundenadresse öffnet sich.
2. Legen Sie die Kontaktnotiz an
- Öffnen Sie
Kontakte in der linken Navigation der Adresse. - Um eine neue Kontaktnotiz anzulegen, klicken Sie auf
Neu. Das Eingabefenster der Kontaktnotiz Neuanlage öffnet sich. Die Adresse, das aktuelle Datum und der Bearbeiter sind vorbelegt. - Geben Sie den Betreff ein und füllen das Textfeld mit oben genannten Informationen.
- Speichern Sie über
.
3. Schreiben Sie eine interne Nachricht aus der Kontaktnotiz
Der Bankettleiter, Herr Yacin Janson muss über das Gespräch informiert werden.
- Klicken Sie auf
in der horizontalen Werkzeugleiste der Kontaktnotiz. - Das Eingabefenster der Internen Nachrichten öffnet sich mit allen relevanten Daten aus der Kontaktnotiz.
- Wählen Sie Herrn Janson als Empfänger über
im linken Bereich des Eingabefensters. - Ergänzen Sie bei Bedarf den Text.
- Senden Sie die Nachricht über
. - Schließen Sie die Kontaktnotiz über

>
Speichern und schließen.
4. Legen Sie eine Wiedervorlage mit Erinnerung an
Der Bankettleiter wurde per interner Nachricht über das Gespräch informiert. Zusätzlich muss für den vorgegebenen Zeitraum des Rückrufes eine Wiedervorlage mit Erinnerung erstellt werden. So kann der Rückruf nicht vergessen werden.
- Öffnen Sie
Kontakte in der linken Navigation der Adresse. - Wählen Sie in der Auswahlliste den Verantwortlichen Yacin Janson.
- Geben Sie in der Wiedervorlage das
Datum von morgen ein. - Um Herrn Janson mit einer Erinnerung an seinen Rückruf zu erinnern, geben Sie bei
10 Uhr ein, aktivieren das Feld
und wählen 10 Minuten. - Speichern Sie über
.
Ziel 5 Einen Kundenrabatt hinterlegen
Mit Abschluss dieser Aufgabe haben Sie einem Stammkunden einen Rabatt hinterlegt, welcher automatisch bei jeder Veranstaltung für alle Artikel übernommen werden kann.
Info von der Geschäftsleitung
Herr Dr. Hesali erhält ab sofort einen Stammkundenrabatt von 2% auf unser gesamtes Sortiment. Bitte in der Kundenadresse hinterlegen.
1. Öffnen Sie die Adresse
- Gehen Sie zum Reiter
Basis >
Adressen >
Suchen >
Adressen.
Alternativ starten Sie die Suche mit dem Tastaturkürzel F10. - Geben Sie bei Suchworte die Anfangsbuchstaben, also „hes“ ein.
- Wählen Sie die entsprechende Adresse mit Doppelklick.
- Das Eingabefenster der Adresse öffnet sich.
2. Hinterlegen Sie den Rabatt
Bekommt ein Kunde einen Rabatt auf alle angebotenen Artikel, so wird dieser in der Kundenadresse hinterlegt.
- Öffnen Sie
Kontakte in der linken Navigation der Adresse. - Wählen Sie die Preisschiene VK.
- Geben Sie bei Rabatt „2“ ein.
Speichern und schließen Sie die Adresse.
Ziel 6 Eine Rechnung aufrufen und erneut versenden
Mit Abschluss dieser Aufgaben haben Sie eine Rechnung aus der Vergangenheit gefunden und erneut versendet.
Das Telefon im Veranstaltungsbüro klingelt. Anruf von Herrn Reiner Lange.
Ich benötige für meine Buchhaltung eine Kopie der Rechnung unserer Veranstaltung vom 16.01.2017. Können Sie mir diese bitte per Post zukommen lassen? Kanzlei Lange & Partner Rechtsanwälte
1. Öffnen Sie die Adresse
- Gehen Sie zum Reiter
Basis >
Adressen >
Suchen >
Adressen.
Alternativ starten Sie die Suche mit dem Tastaturkürzel F10. - Geben Sie bei Suchworte die Anfangsbuchstaben, also „Lang“ ein.
- Wählen Sie die entsprechende Adresse mit Doppelklick.
- Das Eingabefenster der Adresse öffnet sich.
2. Rufen Sie die Rechnungen auf
- Um alle Rechnungen vergangener Veranstaltungen aufzurufen, gehen Sie auf

in der horizontalen Werkzeugleiste der Adresse und wählen
Rechnungen. - Wählen Sie die Rechnung vom 16.01.2017 mit Doppelklick.
- Die Rechnung kann nun erneut ausgedruckt und versandt werden.
Ziel der Übungsaufgabe 7 erreicht:
- Firmen- und Privatadressen angelegt und kategorisiert
- Eine Serienbriefvorlage erstellt
- Eine Serien E-Mail an ausgewählte Adressen versendet
- Adresssuche genutzt, Informationen hinterlegt und weitergeleitet
- Einen Kundenrabatt hinterlegt
- Eine Rechnung aus der Vergangenheit aufgerufen
Herzlichen Glückwunsch!







