Rechnungsvorlage - Bezüge und Inhalte einfügen
Bezüge und Inhalte einfügen
In der Rechenblattvorlage stehen Ihnen mehrere Möglichkeiten, zum Einfügen von Danbankbezügen, zur Verfügung.
Einfügen von Listen
Das Einfügen von Listen ermöglicht eigene Listen in ein Rechenblatt zu integrieren.

Informationen zum Erstellen von eigenen Listen finden Sie im Handbuch im Kapitel Listenwesen.
| HINWEIS: Die in der Liste hinterlegten Spaltenbreiten werden in das Rechenblatt ignoriert. Die Spaltenbreite des Rechneblattes gelten auch als Grundlage für die eingefügte Liste |
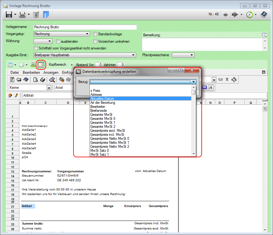
Datenbankbezüge einfügen
Der Button für das Einfügen von Datenbankbezügen bringt Ihnen verschiedene einzelne Bezugsfelder zu den wichtigsten Datenbanktabellen.

Profil
Öffnet Ihnen alle Bezugsfelder, die im Profil (Administration) hinterlegt sind.
Adressat
Fügen Sie Informationen vom Adressdatensatz des Rechnungsempfängers hinzu.
Benutzer
Hier werden Details zu dem Benutzer abgebildet, der sich aktuell im Rechenblatt befindet, als die Vorlage gezogen wird.
Veranstaltung
Enthält Datenbankbezüge zur Veranstaltung.
Veranstaltung Extras
Bringt zusammengesetzte Felder aus der Veranstaltung. Zum Beispiel Von- und Bis-Personenzahl.
Vorgang
Bezieht sich auf die Daten des Rechnungsvorgangs.
Vorgang Extras
Enthält Rechnungsadresse und Lieferadresse des Vorgangs, sowie die des Druckstatus'.
Alle Bezüge werden durch Anklicken in die entsprechende Zelle der Rechenblattvorlage eingefügt.
Artikel-Tabellenkopfzeile bearbeiten
In einem Rechenblatt können Tabellenspalten direkt mit einer Überschrift benannt und die darunter liegenden Inhalte automatisch gefüllt werden.
Über diese Funktion werden die Auflistungen Ihrer Artikel mit den dazugehörigen Informationen auf dem Rechenblatt eingefügt.

Der Spalteninhalt enthält in einer Auswahlliste Bezüge zu den Daten aus dem Rechnungsvorgang. Diese Inhalte der einzelnen Felder werden automatisch unter der Spaltenüberschrift (diese wird individuell eingetragen.) abgebildet.
|
HINWEIS: Beim Aktivieren dieses Buttons, wird die Zelle die gerade markiert ist, als Spalte 1 bezeichnet.
|
Rechnungsbezüge einfügen
Unter Rechnungsbezüge finden Sie Bezugfelder rund um den Rechnungsvorgang.

Beachten Sie, dass Sie Bezüge einfügen und keine Formeln. Das heißt BANKETTprofi berechnet nicht im Rechenblatt die Summe der Artikel, sondern liest die Inhalte des Vorgangs aus.
Löschen von Bezügen
Zellen, die mit Datenbankbezügen über
Rechnungsbezüge einfügen gefüllt wurden, können nicht einfach gelöscht werden. Ein Entfernen der Inhalte durch betätigen der „Entf“ Taste löscht nur den Text aus der Zelle. Der Bezug bleibt aber weiterhin bestehen.
Klicken Sie in der Explorerleiste auf Bearbeiten und dann auf Ändere Name.

Es öffnet sich jetzt ein Fenster mit allen im Rechenblatt aktuell gesetzten Datenbankbezügen und den entsprechenden Platzierungen in der Tabelle.

|
ACHTUNG: Den Löschvorgang nicht mit OK bestätigen, da sonst die gelöschten Bezüge nicht im Rechenblatt entfernt werden. Diese Arbeitsweise dient nur dem Umplatzieren von Bezügen. |
Umplatzieren von Bezügen
Markieren Sie die Zelle, in die ein Datenbankbezug verschoben werden soll. Anschließend öffnen Sie wie in der Anleitung zum Löschen von Bezügen, das Bearbeitungsfenster Auswahlname über Ändere Name unter Bearbeiten.
Markieren Sie nun den Eintrag, welcher auf die zuvor markierte Zelle verschoben werden soll. Bestätigen Sie mit OK. Es folgt ein Warnhinweis welchen Sie mit OK bestätigen. Das Bezugsfeld wurde jetzt umplatziert.
Direkte Benennung von Bezügen
Sind Ihnen die Bezeichnungen der verschiedenen Bezugsfelder bekannt, können diese auch direkt in dem Bearbeitungsfenster Auswahlname eingetragen werden.

Ausgang für die Platzierung ist die zuvor markierte Zelle in der Tabelle.
Einfügen von Bezügen aus rechenblattfremden Tabellen
Um weitere Bezüge aus Ihrer Datenbank zu erhalten, gehen Sie mit Ihrer Maus in die obere Eingabezeile Ihrer Rechenblattvorlage.

Mit einem = Zeichen starten Sie eine Zellenbenennung. Klicken Sie jetzt mit der rechten Maustaste in die Eingabezeile. Es öffnet sich ein Auswahlfenster. Hier wählen Sie Datenbank aus.

Unter Datenbank stehen Ihnen Datenbankbezüge aus allen Bereichen des BANKETTprofi zur Verfügung. Klicken Sie nun auf die gewünschte Tabelle und wählen den Datenbankbezug aus.
EInfügen von Datenbankbezügen in Kopf- und Fußzeilen
In der Rechenblattvorlage gelangen Sie über die Explorerleiste in Datei und dann zu Druckoptionen.

Tragen Sie in der Maske der Druckoptionen die Informationen ein, die abgebildet werden sollen.

Folgende Datenbankbezüge stehen mit den aufgeführten Kürzeln zu Verfügung:
| Kürzel | Beschreibung | Beispiel |
| #d | Aktuelles Datum, abgekürzt | So, 23. Jun. 2012 |
|
#* |
(Macintosh) Aktuelles Datum, kurz |
23.06.2012 |
|
#c |
(Windows) Aktuelles Datum, kurz |
23.06.2012 |
|
#D |
Aktuelles Datum, lang |
Sonntag, 23. Juni 2012 |
|
#p |
Aktuelle Seitennummer |
1 |
|
#P |
Gesamte Seitenzahl |
10 |
|
#h |
Aktuelle Zeit ohne Sekunden |
09:42 |
|
#H |
Aktuelle Zeit mit Sekunden |
09:42:47 |
|
#F |
Tabellen- oder Bereichsname |
vRechenblatt |
|
ACHTUNG: Das Ergebnis der eingefügten Paramter wird nicht auf der Maske abgebildet, sondern ist erst auf dem Ausdruck sichtbar. |

