Funktionen - Listenwesen
Funktionen im Listenwesen
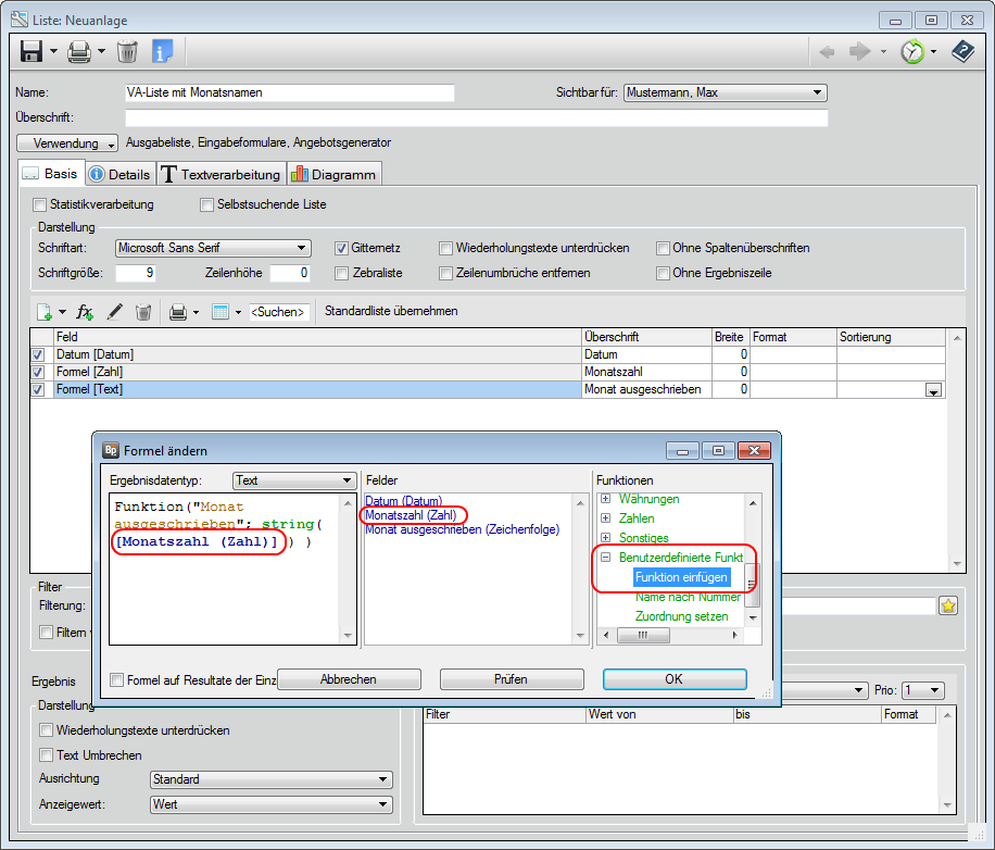
(am Beispiel der Funktion Monatsnamen ausgeschrieben)Im Listenwesen soll der Monat eines Datumswertes ausgeschrieben dargestellt werden. Mit der Funktion Mont of (Datum), wird die Monatszahl (Januar=01, Februar=02,...) ausgegeben, nicht der ausgeschriebene Monat.

Die Expertenformel Monatszahl gibt den Monat als nummerischen Wert aus.
Legen Sie nun eine zweite Expertenformel an.

Unter Funktionen finden Sie den Formelwert Benutzerdefinierte Funktionen. Wählen Sie hier Funktion einfügen und fügen dann aus der Auswahlliste der bestehenden Funktionen die Tabelle Monat ausgeschrieben aus.
Folgendes Ergebnis wird dargestellt:

